Rechtschreibfehler werden nicht gekennzeichnet. Ich habe es schon ein paar Male bei Bugzilla gemeldet, aber da tut sich leider nichts. Schreibt man ein Wort falsch, musste darunter eine rote Wellenlinie erscheinen. Tut es aber nicht (MacbookPro M2; Tahoe 26.2, war aber schon davor auch so). Hat jemand anderes auch dieses Problem?
Mit welcher LibreOffice Version arbeitest du?
(Wähle im Menü Hilfe>Über LibreOffice, klicke auf Versionsinformation damit die Daten in den Zwischenspeicher gelangen. Füge sie dann hier ein.)
In welchem Dateiformat speicherst du?
Ist das Menü Extras>Automatische Rechtschreibprüfung eingeschaltet (Umschalt+F7)?
Wenn du Bugs gemeldet hast wäre es hilfreich die Bugnummern hier bekannt zu geben.
MacbookPro M2; Tahoe 26.2, war aber schon davor auch so
“davor” vor was?
Version: 25.8.2.2 (AARCH64)
Build ID: d401f2107ccab8f924a8e2df40f573aab7605b6f
CPU threads: 10; OS: macOS 26.2; UI render: Skia/Raster; VCL: osx
Locale: de-DE (de_DE.UTF-8); UI: de-DE
Calc: threaded
Speichere als Word docx
Natürlich ist die Automatische Rechtschreibprüfung aktiviert
Habe den Bug gemeldet: tdf#168469
Problem gab es schon vor Tahoe und seit mindestens einem Jahr
Hast du denn mal probiert deine Dateien im nativen OTD Format zu speichern?
Bzw. teste mit einer neuen Datei und speichere als ODT.
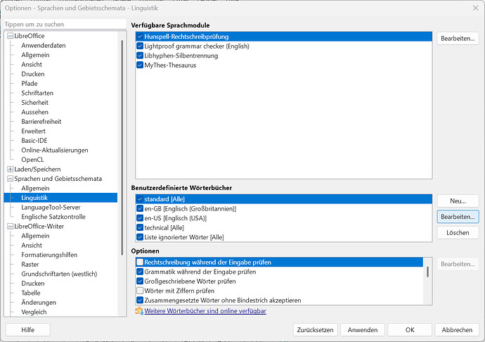
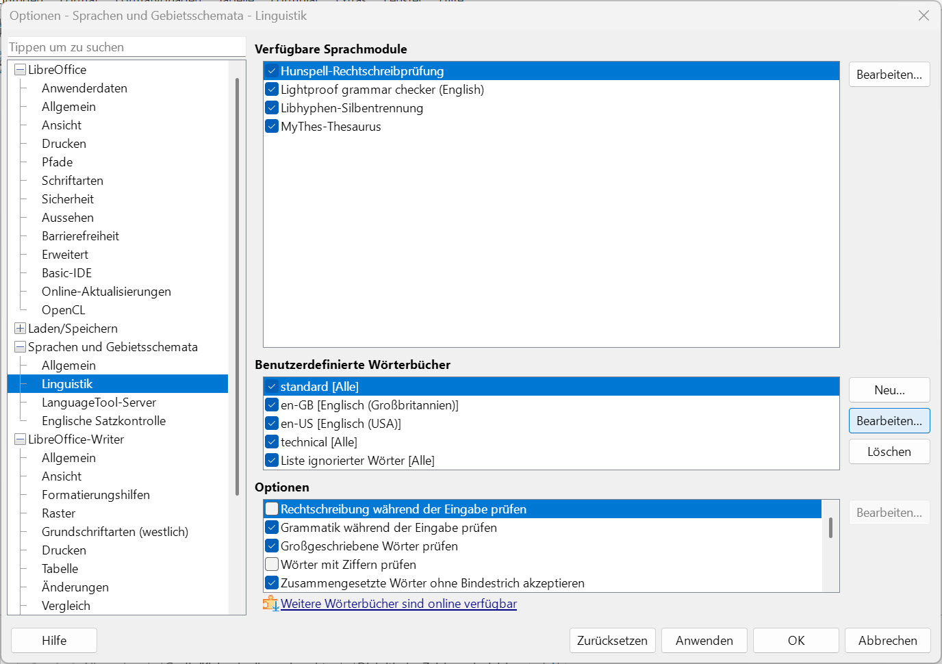
Und dann schau mal unter Extras>Optionen>Sprachen und Gebietsschemata>Linguistik,
da sieht es bei mir so aus:
PS: zu deiner Fehlermeldung:
die steht immer noch auf UNCONFIRMED
Solange das niemand bestätigt, wird auch kein Entwickler das anfassen.
Was mir noch einfällt: Einmal die offensichtlich falschen Begriffe markieren und dann bei Format → Zeichen nachsehen, welche Sprache denn da aktiviert ist.
Probiert - kein Erfolg
Habe alles wie beschrieben probiert - ohne Erfolg.
Übrigens war es mal “confirmed”. Sie konnten den Fehler nicht reproduzieren und haben es dann wieder auf “unconfirmed” gesetzt.
Schau einmal genau in der History des Bugs: Da wechselt das Ganze nur von UNCONFIRMED zu NEEDINFO. Warum bei NEEDINFO eine ‘1’ für “Ever Confirmed” da steht entzieht sich meiner Kenntnis.
Es gibt nicht so viele Leute, die Bugs mit einem Mac testen können. Und der eine Tester hat dort ja klar gemacht, dass er keinen Bug feststellen kann. (Bug 168469, Comment 3)
… und wenn Du irgendwo drauf antwortest
dann sollte schon klar sein, was das bedeutet.

